Please follow the guidelines in the Implementation section of our API docs to ensure a reliable implementation.
| Status | Description |
|---|---|
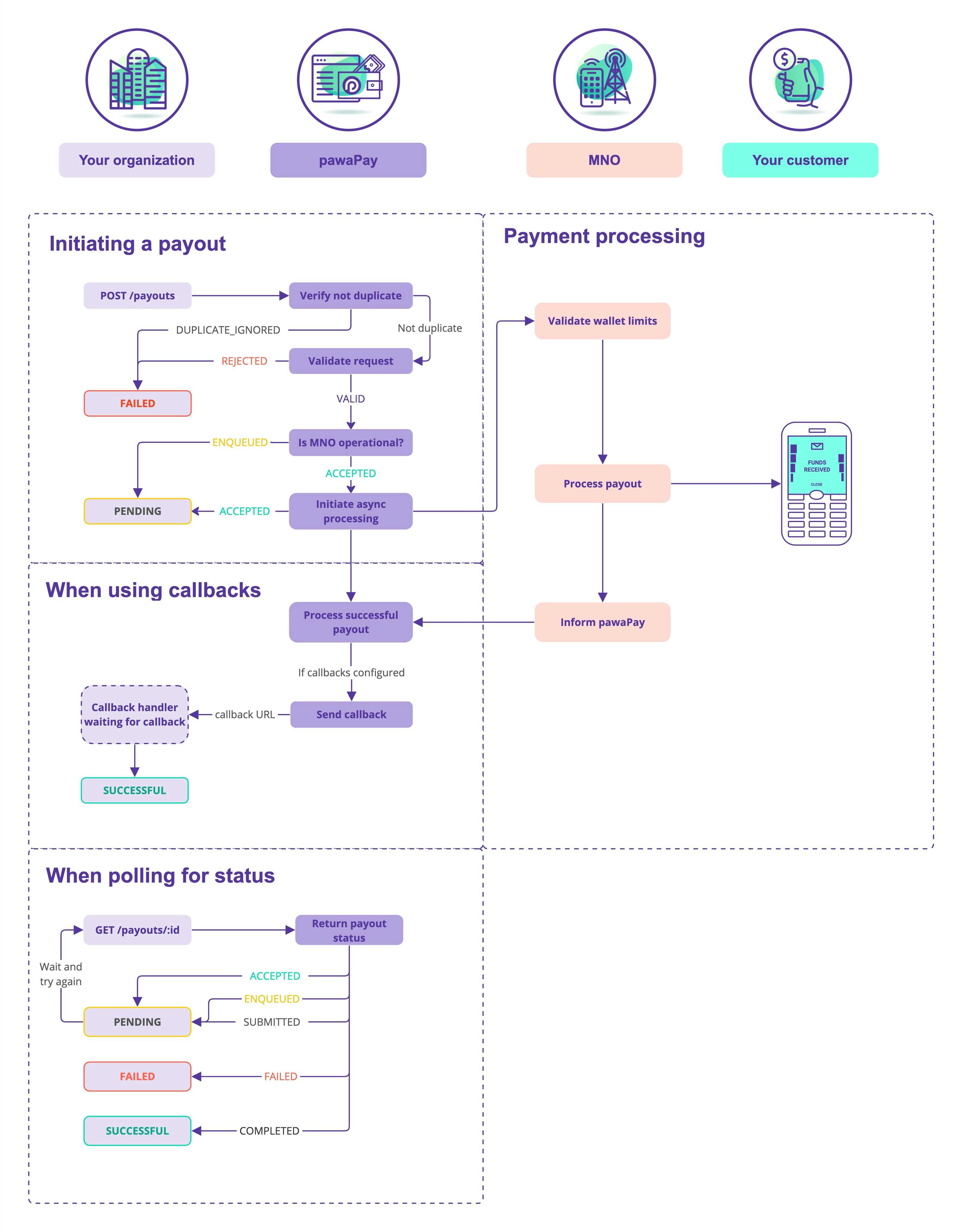
ACCEPTED | The payout request has been accepted by pawaPay for processing. |
ENQUEUED | The payout request has been accepted, but has been enqueued for processing later. |
SUBMITTED | The payout request has been submitted to the MMO and is being processed. |
COMPLETED | The payout request has been successful. This is a final state. |
FAILED | The payout request has failed. This is a final state. |
Enqueued payouts
Sometimes, MMOs experience degraded performance or their systems are completely unavailable. Read more about MMO stability. Our Payment Operations team monitors the MMO availability 24/7 and publishes that information on our status page. This information is also accessible programmatically from our availability endpoint. When an MMO cannot process payouts, our platform will still accept payout requests for processing. Your payout request will return ‘ENQUEUED’ as the status. The payout will be enqueued until the MMO’s systems become operational. You can always cancel the enqueued payout before it’s processed using the Cancel enqueued payout endpoint. It is also possible to cancel it from the pawaPay Dashboard, as described in the pawaPay Dashboard Docs.

