| Status | Description |
|---|---|
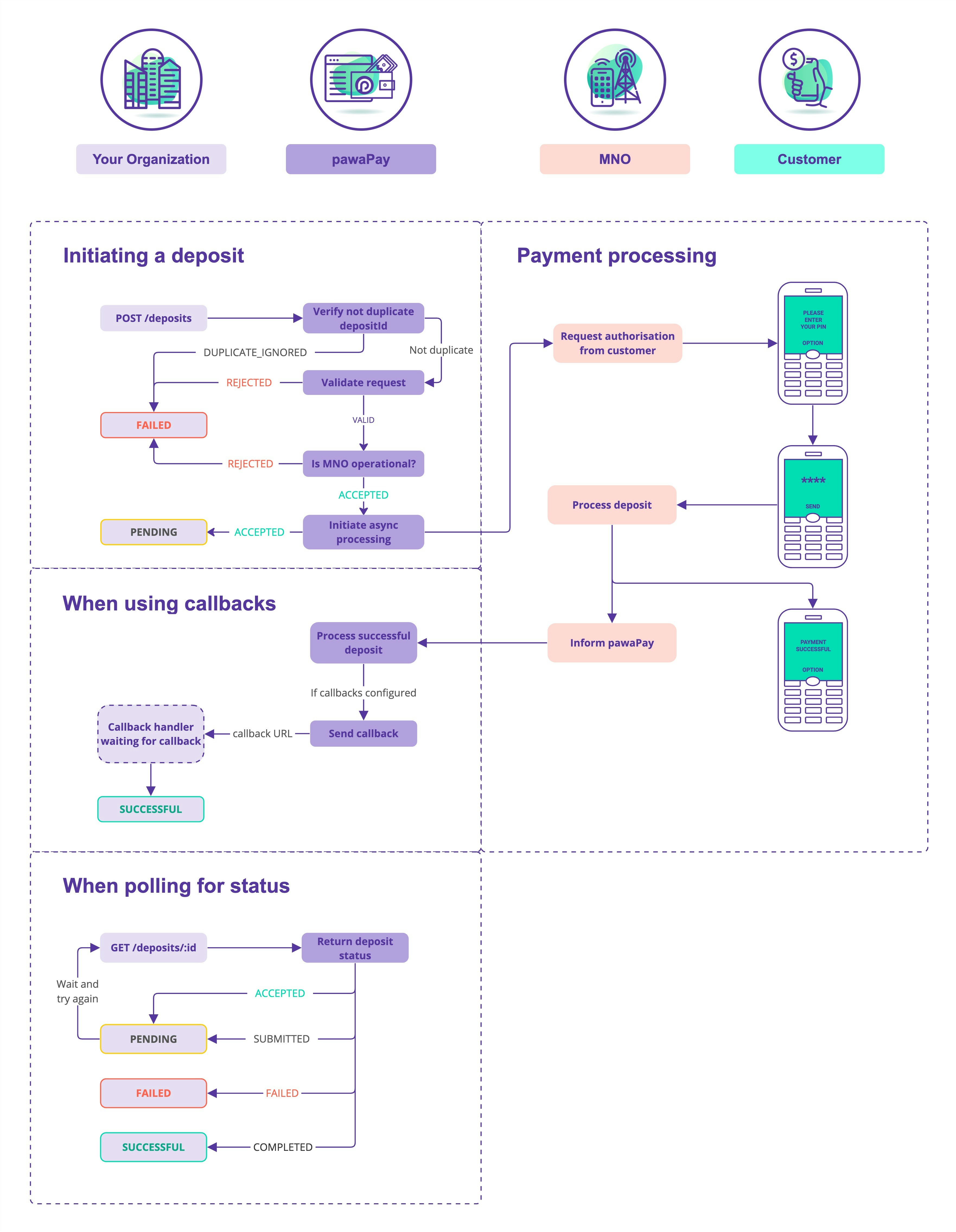
ACCEPTED | The deposit request has been accepted by pawaPay for processing. |
SUBMITTED | The deposit request has been submitted to the MMO and is being processed. |
COMPLETED | The deposit request has been successful. This is a final state. |
FAILED | The deposit request has failed. This is a final state. |


